PARA는 AUTOSAR Standard Functional Cluster API, C++ Generator, Manifest Generator, 그리고, Basic Platform Level Application으로 구성되어 있으며, Adaptive Platform의 기본기능을 라이브러리 형태로 제공하고 있습니다.
Architecture
AUTOSAR Runtime for Adaptive Application(ARA)

Workflow
Adaptive Application의 구현 Flow
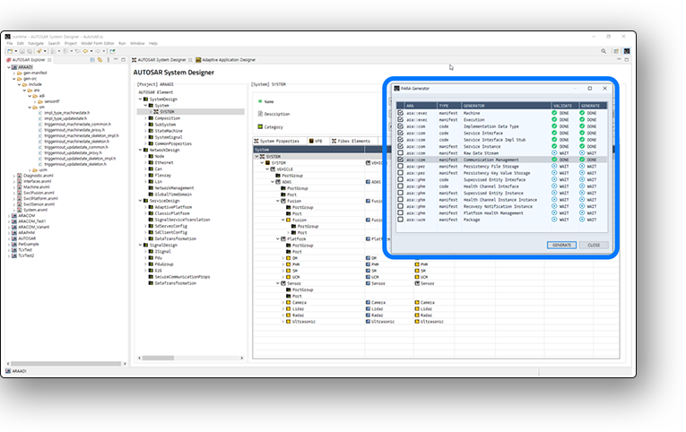
사용자는 AutoSAR.io로 설계한 ARXML을 통해 Adaptive Application을 구현할 수 있습니다.
※ PARA Generator는 AutoSAR.io에서 기본적인 설계를 마치고, 마지막 단계에서 실행할 수 있습니다.


Platform
Platform Level Application
Adaptive Platform에서는 일부 FCs의 역할이 Platform Level Application 형태로 지원됩니다. 팝콘사는 PARA를 통해서 다양한 Platform Level Application을 지원합니다.

Features
Key Features
Adaptive AUTOSAR Standard APIs
Various Extended APIs
C++ Code Generators for Adaptive AUTOSAR
Manifest Generators for Adaptive AUTOSAR
Adaptive Platform Applications
Safety mechanism(Libpara) detecting execution level faults according to ISO26262
Supporting AUTOSAR Specification
Adaptive Platform R20-11
Demo Video